精通 TCP
本文将深入探讨 TCP/IP 协议中的高级特性和行为,从三次握手与四次挥手的基本概念,到 TCP 重传、滑动窗口、流量控制及拥塞控制等复杂机制。我们将解析 TCP 抓包技术,讨论 TCP 半连接队列和全连接队列的区别,以及如何优化 TCP 性能。文章还将探讨面向字节流的 TCP 协议特性,包括建立连接时的初始化序列号,以及在特定情况下如何处理 SYN 报文和 FIN 包。
此外,我们将讨论在已建立的 TCP 连接中接收到 SYN 报文的行为,TIME_WAIT 状态下收到 SYN 的处理,以及 TCP 连接在一端断电或进程崩溃时的差异。我们还将考虑拔掉网线后 TCP 连接的状态,探讨 tcp_tw_reuse 设置的意义,比较 HTTPS 中 TLS 与 TCP 同时握手的可能性,以及 TCP Keepalive 和 HTTP Keep-Alive 的区别。
最后,文章将探讨 TCP 协议的潜在缺陷,如何基于 UDP 实现可靠传输,TCP 和 UDP 是否可以共用一个端口,未监听和未接受连接的 TCP 行为,TCP 协议的数据保证,以及 TCP 四次挥手是否可以简化为三次,还有 TCP 序列号和确认号的变化机制。通过这些讨论,读者将获得对 TCP/IP 协议更深入、全面的理解。
1.三次握手与四次握手
1.1 TCP 基本认识

- 序列号:在建立连接时由计算机生成的随机数作为其初始值,通过 SYN 包传给接收端主机,每发送一次数据,就「累加」一次该 数据字节数 的大小。用来 解决网络包乱序问题。
- 确认应答号:指下一次「期望」收到的数据的序列号,发送端收到这个确认应答以后可以认为在这个序号以前的数据都已经被正常接收。用来 解决丢包问题。
- 控制位:
- ACK:该位为 1 时,「确认应答」的字段变为有效,TCP 规定除了最初建立连接时的 SYN 包之外该位必须设置为 1 。
- RST:该位为 1 时,表示 TCP 连接中出现异常必须强制断开连接。
- SYN:该位为 1 时,表示希望建立连接,并在其「序列号」的字段进行序列号初始值的设定。
- FIN:该位为 1 时,表示今后不会再有数据发送,希望断开连接。当通信结束希望断开连接时,通信双方的主机之间就可以相互交换 FIN 位为 1 的 TCP 段。
UDP 与 TCP 的区别

1.2 TCP 连接建立
1.3 TCP 连接断开
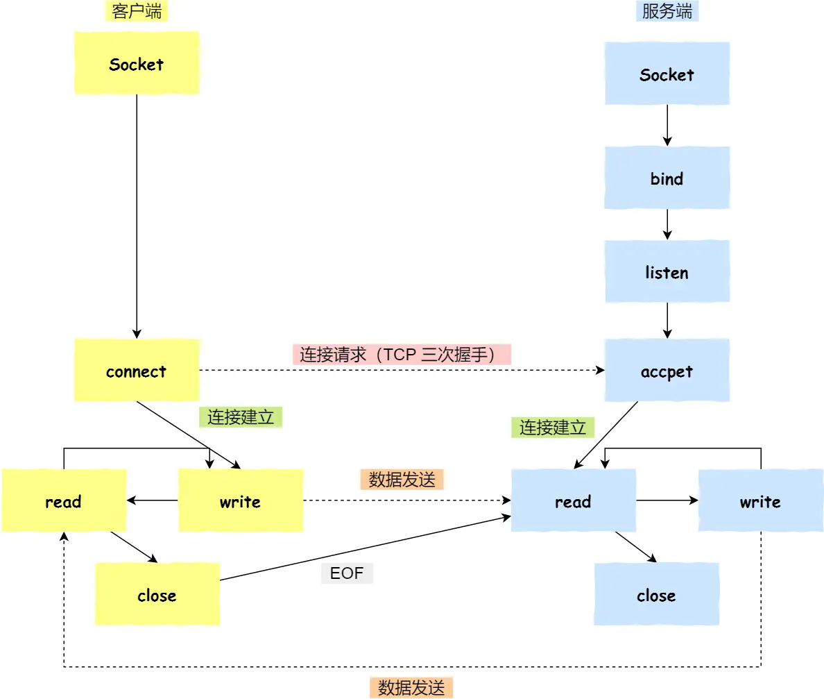
1.4 Socket 编程
1.4.1 针对 TCP 应该进行 Socket 编程

服务端 和 客户端 初始化 socket,得到文件描述符;
服务端 调用 bind,将 socket 绑定在指定的 IP 地址和 PORT;
服务端 调用 listen,进行监听;
服务端 调用 accept,等待客户端连接;
客户端 调用 connect,向 服务端 的地址和端口发起连接请求;
服务端 accept 返回用于传输的 socket 的文件描述符;
客户端 调用 write 写入数据;服务端 调用 read 读取数据;
客户端 断开连接时,会调用 close,那么服务端 read 读取数据的时候,就会读取到了 EOF,待处理完数据后,服务端 调用 close,表示连接关闭。
需要注意的是,服务端调用 accept 时,连接成功了会返回一个已完成连接的 socket,后续用来传输数据。所以,监听的 socket 和真正用来传送数据的 socket,是 两个 socket,一个叫作
监听 socket,一个叫作
已完成连接 socket。
成功连接建立之后,双方开始通过 read 和 write 函数来读写数据,就像往一个文件流里面写东西一样。
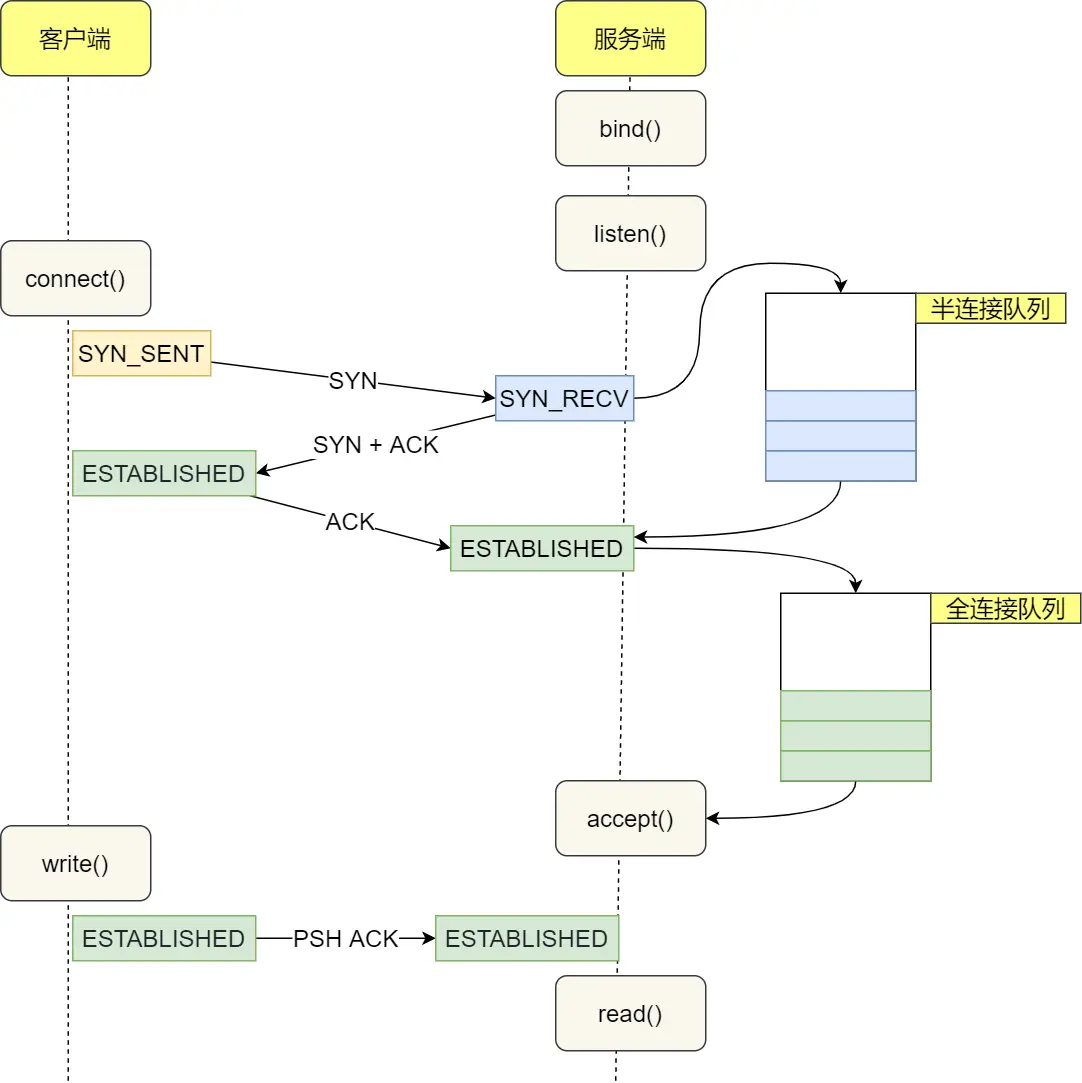
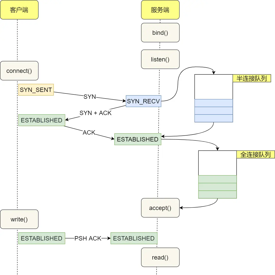
1.4.2 listen 的 backlog 参数
Linux 内核中会维护两个队列:
- 半连接队列(SYN 队列):接收到一个 SYN 建立连接请求,处于 SYN_RCVD 状态;
- 全连接队列(Accpet 队列):已完成 TCP 三次握手过程,处于 ESTABLISHED 状态;

/**
* socketfd: socketfd 文件描述符
* backlog: 在历史版本有一定的变化
*/
int listen (int socketfd, int backlog)在早期 Linux 内核 backlog 是 SYN 队列大小,也就是未完成的队列大小。
在 Linux 内核 2.2 之后,backlog 变成 accept 队列,也就是已完成连接建立的队列长度,所以现在通常认为 backlog 是 accept 队列。
但是上限值是内核参数 somaxconn 的大小,也就说 accpet 队列长度 = min(backlog, somaxconn)。
1.4.3 accept 发生在三次握手的哪个阶段
1.4.4 客户端调用 close,连接断开的流程
1.4.5 没有 accept 可以建立 TCP 连接吗
可以的。accpet 系统调用并不参与 TCP 三次握手过程,它只是负责从 TCP 全连接队列取出一个已经建立连接的 socket,用户层通过 accpet 系统调用拿到了已经建立连接的 socket,就可以对该 socket 进行读写操作了。
查看图片

1.4.6 没有 listen 可以建立 TCP 连接吗
可以的。客户端是可以自己连自己的形成连接(TCP 自连接),也可以两个客户端同时向对方发出请求建立连接(TCP 同时打开),这两个情况都有个共同点,就是 没有服务端参与,也就是没有 listen,就能 TCP 建立连接。
2.TCP 重传、滑动窗口、流量控制、拥塞控制
3.TCP 抓包
4.TCP 半连接队列和全连接队列
查看图片
